Recent Changes - Search:

Surveys and data


Instruments


Support to other department sections


Support Dr. Scient. thesis


Contribution to "Scientific infrastructure"


Obsolete, kept for reference


edit SideBar

Last update: December 13, 2025, at 11:35 AM
Version: pmwiki-2.3.38

Title

MG&G Survey, RV "G.O. Sars", June 2012

Notes on instrumentation support

By
O.M.
Date
30 June 2012
Version
0.1
Click map to see current vessel position:


Click to see current vessel position

GEO will use RV "G.O SARS" for a Marine Geology & Geophysics survey in June:

Institute of Marine Research (IMR) Survey number 2012108:

Start: 07 June 2012, in Tromsø
End: 30 June 2012, in Bergen

TIME SCHEDULE


IMR survey plan is here: http://toktsystem.imr.no/cruises (enter "G.O. Sars" in search field).

According to this plan, RV "SARS" will arrive Tromsø 6 June and start our survey the next day.



SEISMIC INSTRUMENTATION


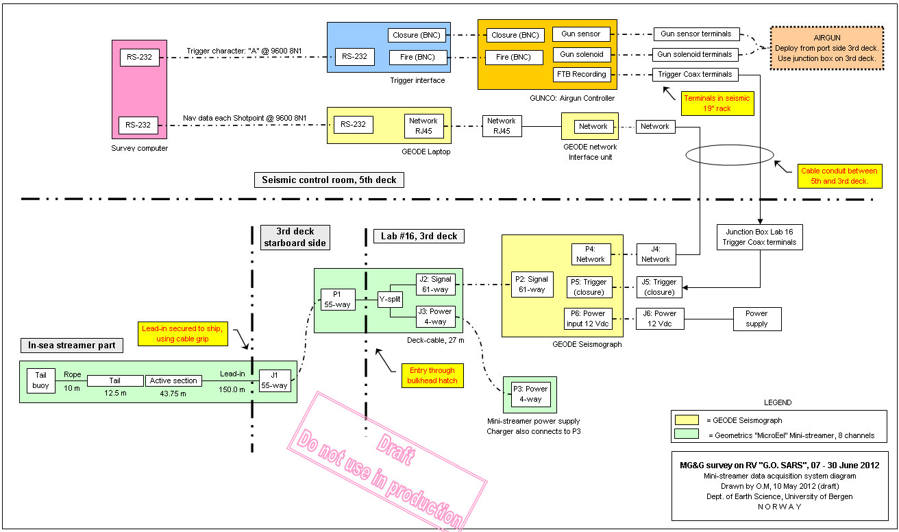
System diagram


Click to enlarge:

Mini-streamer data acquisition block diagram - CLICK TO ENLARGE
Mini-streamer data acquisition block diagram (click to enlarge). PDF version



Airgun parameters


Airgun mfr. Bolt Technology
No. of airguns 1
Airgun model Model 1900
Airgun volume 90 inch3
Airgun pressure (nominal) 138 Bar (2000 PSI)
Airgun depth (nominal) 3 m
Airgun offset from stern Approx 45 m



Bolt Technology Airgun model 1900 LLXT, acoustic output at 5 metres depth
Bolt Technology Airgun model 1900 LLXT, acoustic output at 5 metres depth (source: modified diagram in Specifications for Bolt Model 1900 LLXT LongLifeTM Air Gun'').



Bolt Technology model 1900-LLXT Airgun
Bolt Technology model 1900-LLXT Airgun. Source: "The Long-Life Air Gun", by Bolt Technology
Bolt Technology: Peak output vs. volume
Bolt Technology: Peak output vs. volume, for three different airgun models (we are using mod 1900).
Pressure (vertical axis) in Bar-meter. Source: "The Long-Life Air Gun", by Bolt Technology



8-channel Mini-streamer




GEODE seismic recording


GUNCO connector wiring


The key to understand the GUNCO connector system is to see how the front slot positions of the MSIBG cards corresponds to the connectors on the rear side - see figure below.

We normally only use one MSIBG card located in slot #5. This card will thus have sensors connected on SI3 (labelled "STBD1,2"), and solenoids on SO5 (labelled "STBD 1").

GUNCO connector principle.
GUNCO connector principle.


GUNCO SENSOR CONNECTOR AND PIGTAIL CABLE

As of June 2012, the sensor pigtail connector wiring on G.O. SARS is according to table below. This pigtail is routed to terminals.

NOTE: Terminal positions is determined on number of airguns used and their locations on the vessel - there are three junction boxes where the airguns can be connected; one on second deck, adjacent to airgun winch, and two on the third deck, port and starboard side.

SENSOR PIGTAIL WIRING, R/V "G.O.SARS", JUNE 2012
Signal GUNCO connector / pin no. Cable wire color
Sensor 1+ SI3-1 Brown
Sensor 1- SI3-2 Brown/Black
Sensor 2+ SI3-3 Red
Sensor 2- SI3-4 Red/Black
Sensor 3+ SI3-5 Yellow
Sensor 3- SI3-6 Yellow/Blue
Sensor 4+ SI3-7 Orange
Sensor 4- SI3-8 Orange/Blue
Sensor 5+ SI3-9 Green
Sensor 5- SI3-10 Green/Black
Sensor 6+ SI3-11 Blue
Sensor 6- SI3-12 Blue/Black
Sensor 7+ SI3-13 Violet
Sensor 7- SI3-14 Violet/Black
Sensor 8+ SI3-15 Grey
Sensor 8- SI3-16 Grey/Blue



GUNCO SOLENOID CONNECTOR AND PIGTAIL CABLE

SOLENOID PIGTAIL WIRING, R/V "G.O.SARS", JUNE 2012
Signal GUNCO connector / pin no. Cable wire color
SOL 1 HOT SO5-1 -
SPS POS SO5-2 -
SOL 2 HOT SO5-4 -
SPS POS SO5-5 -
SOL 3 HOT SO5-7 -
SPS POS SO5-8 -
SOL 4 HOT SO5-10 -
SPS POS SO5-11 -
SOL 5 HOT SO5-13 -
SPS POS SO5-14 -
SOL 6 HOT SO5-16 -
SPS POS SO5-17 -
SOL 7 HOT SO5-19 -
SPS POS SO5-20 -
SOL 8 HOT SO5-22 -
SPS POS SO5-23 -



EIVA SURVEY COMPUTER SIMULATOR


During test it's useful to have two serial datastreams, simulating the Eiva Survey Computer.

Here is a Python script that emits two serial RS232 telegrams at regular interval; one consists of the GUNCO trigger command (ASCII "A"), and the other contains Shotpoint number and navigation data.

To use the script, first install Python from here: http://www.python.org/ftp/python/2.7.3/python-2.7.3.msi

An additional module, called PySerial, must also be installed, in order to use the COM-ports of the PC: http://pyserial.sourceforge.net/ (chose "Download page")

The script is here: Eiva-simulator.py Δ

Change COM port constants in the beginning of the script, to reflect current COM-ports assignments on your computer. You will find these assignments under Control Panel -> System -> Hardware -> Device manager -> Ports (COM & LPT).

Also change sleep(x) instruction withing the eternal "While loop", to obtain desired transmission interval.



GUNCO TRIGGER UNIT - BACKUP


The Eiva Survey Computer emits a serial RS232 character (ASCII "A") to trigger the Gun Controller. An interface unit receives the serial character and triggers the Gun Controller by issuing two closure-type signals in a proper timing sequence. the two signals are called CLOSURE and FIRE. The timing sequence of these two signals is shown below.

Gun Controller timing sequence



Gun Controller timing diagram. Note: Delay between Closure and Fire leading edge (600 ms shown) is conservative, can probably be reduced to 250 ms (check!)

By "closure-type" signals we mean a signal that will short-circuit the input, either by a relay, an opto-coupler or other devices. What is important is that the closure signal provides a method of obtaining galvanic isolation between the two systems.

USB-to-serial-TTL interface unit


If we sacrifice the galvanic isolation, we should be able - in an emergency and as a backup - to activate the Gun Controller by means of a simple serial USB-to-TTL interface unit, like the one shown below:


USB-to-serial-TTL interface unit.

USB-to-serial-TTL pinout


The only way to have control of two output signals is to use TXD and RTS. The signal that appears on the TXD line will of course be a function of the ASCII character that is sent, and the speed setting on the port. If we transmits an ASCII 'NULL' character, we should obtain a clean low-going pulse, with duration determined by this expression: T = 9 * 1/B, where T is duration and B is speed. We multiply by 9 to account for one start bit and the subsequent 8 data bits.

BEFORE CONNECTING ANYTHING TO THE GUN CONTROLLER:

  • CHECK ON OSCILLOSCOPE !
  • MEASURE DIFFERENCE IN EARTH POTENTIAL BETWEEN GUN CONTROLLER AND USB-SERIAL-TTL INTERFACE UNIT

Using PySerial to control TXT and RTS signals from interface unit


Please refer to PySerial documentation and examples to see how TXD and RTS signals can be controlled, and how the serial port speed is determined.



RECORDING LOG SHEET




OFFSET DISTANCES


Nav. reference point is MRU in gravitymeter room. Distance from MRU to SARS stern is 36.6 meter.

Two offset distances are needed:

  1. Labelled "D" on the drawing below: Distance between Eiva survey computer navigation reference (most likely posistion of Gravity meter, as on MOSBY) and source. This value will later be used in production of UKOOA P1/90 nav data files - to calculate the source position at every shotpoint.
  2. Labelled "C" on the drawing below: Distance between source and start of active section (to be more accurate, the mid-point of the first channel of the streamer should be used - but we will make that correction later). The Mini-Streamer lead-in cable is marked every second meter, in this way we know the distance from the stern to start of active section. We also need an estimate (or better: measurement) of the distance from the stern to the source.

Offset distances.



GUNCO SENSOR DISPLAY


This is what a GUNCO sensor display could look like. Click to see larger version. NOTE: Airgun no. 1,2 and 6 is OK. No. 5 has crossfeed from the solenoid pulse; the "crosfree blanking" feature of the GUNCO is activated (red area), causing any signal that appears within the read zones to be ignored.

GUNCO sensor display. Click to enlarge.
GUNCO sensor display. Click to enlarge.



PROBLEMS .....


Mini-streamer


26 June 2012: Four last channels of mini-streamer look weird. The display gain, which is indicated below the channel number, is much larger for the four last channels.

Recommended action:

  1. Check power consumption of mini-streamer. According to Geometrics: "Each hydrophone preamplifier draws approximately ±10.8 mA per channel." So the 8-channel streamer should draw ±86.4 mA. Perhaps the preams of the four last channels have lost power. In that case power cunsumption is half of that.
  2. Inspect streamer connector and lead-in cable for visible damage.
  3. During pause in recording, look at NOISE display in Geode program, and report differences between the two groups of channels.
Edit - History - Print - Search
Page last modified on January 25, 2019, at 11:42 AM
Electronics workshop
Department of Earth Science - University of Bergen
N O R W A Y